虽然现在已经有很多大佬分享了自己的工作流,但我还是建议大家能自己先手搓一下,一是为了搞懂SD的工作原理;二是因为自己连的工作流出图的那一刻,这个成就感是无与伦比的。就好像开汽车时,手动挡和自动挡的区别。
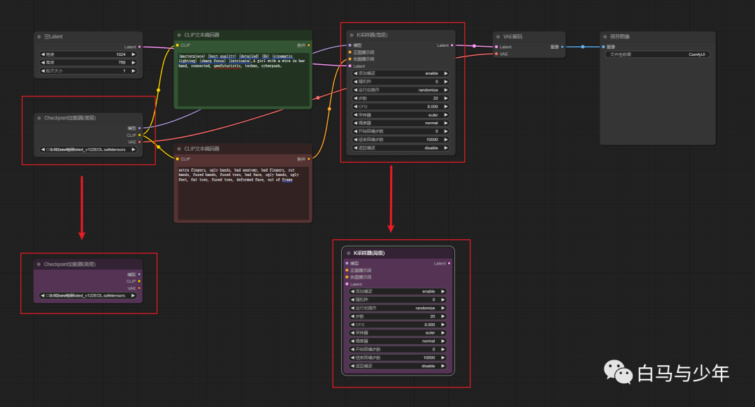
下图就是我们之前做好的第一个文生图工作流,我们今天就在这个基础上进行改进,创造一个适合SDXL的双模型工作流。 
首先看到“K采样器”这里,我们点击“右键”-“新建节点”-“采样器”,可以看到有两个选项,今天我们要使用的是“K采样器(高级)”。

相比较而言,高级采样器会多一些调整参数,这些参数是我们今天要用到的。 
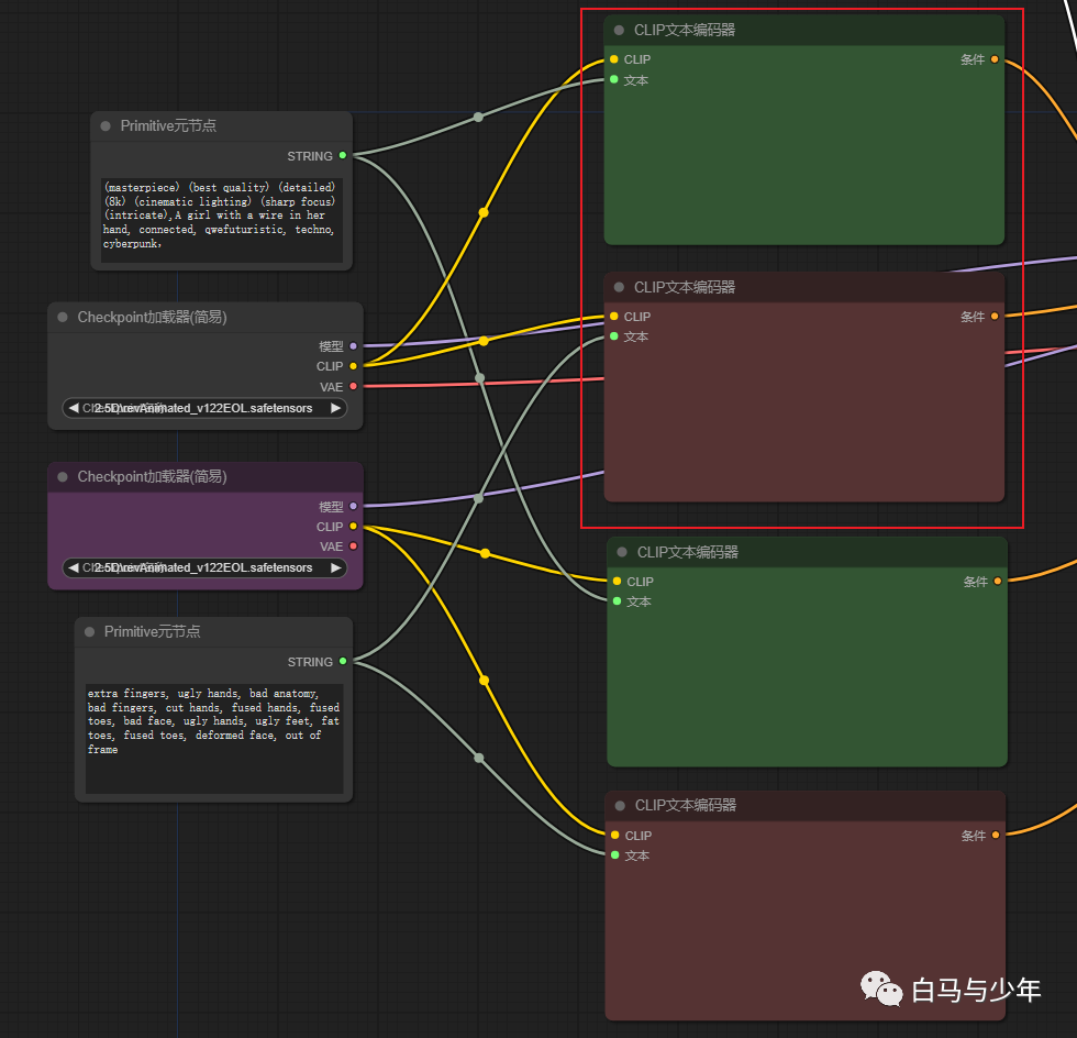
因为SDXL需要用到base和refiner两套模型,所以我们要将模型节点和采样器节点分别复制一份下来。
我们先来添加第一个base模型的采样器,参数设置如下: -
-
- 结束降噪步数:20。这个代表的意思就是,前面20步将采用base模型进行运算。
- 返回噪波:enable。这样就可以将剩下的噪声传递给下一个refiner模型。

接着,将这个base的采样器传递到下一个refiner的采样器,参数设置如下: - 添加噪波:disable。这里关闭,因为是继承上一个采样器,所以不需要再添加噪声。
- 运行后操作:fixed。相当于锁定随机种子的意思。
-
- 开始降噪步数:20。传递过来之后,是从第20步开始的。
- 结束降噪步数:30。这个数字也可以保持默认,反正就是运行到结束。
- 返回噪波:disable。不用返回了,到这一步已经结束了。

但是,现在问题来了。如果我将refiner的模型连上提示词的话,第一个base模型的链接就会断开,怎么样才能让两个模型同时起作用呢?

我们来加入一个新节点,右键点击-【新建节点】-【实用工具】-【Primitive元节点】。

这个节点很有意思,它连接谁,就会变成谁的属性。



将元节点与文本节点相连接,这时元节点就变成了正向提示词的输入框。


再复制出一套正负提示词节点,一套给base模型,一套给refiner模型。

然后,base模型的那一套输出给第一个采样器节点,refiner模型的那一套输出给第二个采样器节点。

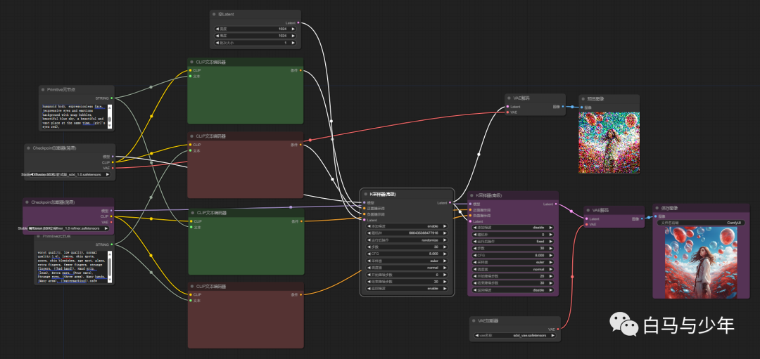
最后,我们能可以输出两个图像节点,第一个链接base模型的vae,可以设置为预览图像;第二个链接一个VAE加载器的节点,加载sdxl自带的vae,设置为保存图像,也就是我们最终输出的图像。

使用这个工作流我们来跑一张sdxl模型的图片,设置好两个模型和提示词,点击生成。


从后台可以看到,每一次生成的耗时在13-15s之间。



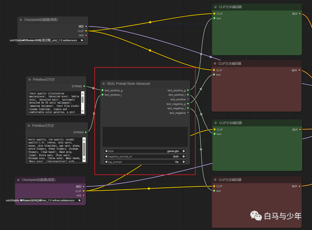
可以看出,comfyui在处理sdxl的模型是,确实要比webui更有效率一些。 可能有些朋友已经被这个节点绕得有点晕了,但是还没结束。 接下来,我们再试一试sdxl的风格控制,添加【新建节点】-【实用工具】-【SDXL Promot Styler Advanced】节点。

我们可以看到,在这个节点上有两套正负向提示词,分别对应着base和refiner。


这样,我们就可以通过这一个节点将文本提示词分别赋予到base和refiner上,同时也把风格的切换加进了工作流当中。

点击这里的【style】就可以看到各种风格了,不过都是英文的。

我这里有一份中英文对照的表,大家也可以参考一下,一共105种风格,我会把它放在网盘里。

选一个黏土风格进行测试,尺寸设置为1280*768,用时15.11。 

同样的参数,我在webui里跑了一下,用时3分33秒。 
总结
通过今天的搭建,我们已经掌握了sdxl在comfyui中的工作流程,下次再要进行生图,只需要将这个工作流打开就可以直接运行了。效率高、生图快,可能这就是comfyui最大的优势点吧。 这个工作流我也会保存到网盘当中,大家想要的可以关注我的公众号【白马与少年】,发送【ComfyUI】即可获取连接。 我的最新课程《Stable Diffusion零基础入门宝典》已经上架CCtalk,正在预售中,前100名报名立减100,想了解的朋友长按下方图片识别二维码,可以进入购买链接>>>
链接已复制